1、新产品上线,新增任务跑腿平台,支持用户在平台自助发布任务,然后跑腿人员在平台自助接单完成任务,完成结算。
设置方法:应用商店--搜任务平台--点击去使用


2、新增云闪付支付,也就是说,除微信和支付宝外新增了第三种在线支付方式,叫云闪付支付
设置方法:左侧--资金--选择云闪付

3、预设字段功能升级,新增图片选择功能,就是说,下单的字段可以用图片来做选项,这样更加明显
设置方法:左侧-商户--店铺管理--修改--预设字段--找到预设字段



4、预设字段功能优化,关联配送员后,支持设置发给配送员手动抢单(之前预设字段关联配送员后是自动派单)
设置方法:左侧-商户--店铺管理--修改--预设字段--字段值

5、微页面店铺列表组件升级,新增快捷筛选功能,支持把分类分区或者筛选条件放到店铺列表顶部,来快捷筛选店铺
设置方法:左侧-模板-微页面--找到店铺列表组件


6、商品属性功能升级,新增默认选中第一个属性(之前是都要客户选择属性)
设置方法:左侧--模板--店铺模板--页面显示

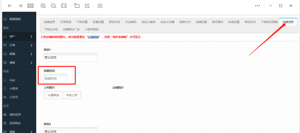
7、店铺资质功能升级,新增到期时间提示功能,可以让平台更好管理资质
设置方法:左侧--商户--店铺管理--修改--店铺资质


8、微信接单功能优化,新增自定义开启确认订单和取消订单两个权限(之前是默认全部开启,现在是可以关闭)
设置方法:左侧-商户--店铺管理-修改--接单方式


9、商家App订单列表优化,新增“图文”显示,可以切换显示订单的商品图片
打开app展开订单详情可选择列表或图文

10、配送员权限优化,开工和停工权限支持分开设置,比如,可以设置配送员只能开工,不能停工
设置方法:配送员角色--展开权限--找到开停工按钮

11、商家提现功能优化,并且新增“可提现时间”的提示,比如,在提示界面会提示“每周四可提现”
设置方法:应用商店--搜商家结算--结算设置--选择指定哪天提现


12、骑手App功能升级,新增自定义客服电话和app公告(类似商家App)
设置方法:左侧--设置--系统设置--配送员APP设置--找到APP公告

13、店铺扫码买单功能优化,新增手机app语音播报,扫码付款之后,app会播报金额,比如:微信到账100元
设置方法:应用商店--搜买单收款--买单设置
14、自定义费用功能优化,新增配送员应得设置,也就是说可以给这个费用单独设置配送员得多少钱(之前只有结算设置里面统一设置)
设置方法:左侧-商户-店铺管理--修改--自定义费用--找到配送员应得

15、同城系统海报功能优化,新增更加漂亮的海报模板,显示内容更丰富

16、系统设置新增手动修改店铺金额时短信通知,平台可以快速了解到谁正在修改店铺余额
左侧-设置--系统设置--其他设置-

17、商品属性功能升级,新增属性系数,比如填写系数为2,那么扣库存以及计算重量就会按双倍计算
设置方法:商品管理--修改--商品属性

18、社区团购功能升级,新增配送员App接单,完成配送流程
设置方法:配送员分组里面添加社区团购的店铺

19、接收美饿订单功能优化,支持显示具体平台的几号单

20、配送员提现功能升级,新增10倍、100倍多种金额方式提现(之前只支持100倍金额提现)
